在日常工作中遇到比较多的同事和客户在问:
在VMware Workstation中创建虚拟机配置网络的时候,网络连接的类型应该怎么选?不同的网络类型又有什么区别,分别在什么场景下使用?

(本文共计1123个字,预计阅读时间5分钟)
VMware Workstation 中的虚拟网络连接组件包括:虚拟交换机、虚拟网络适配器、虚拟 DHCP 服务器和 NAT 设备。上述这些问题涉及的就是虚拟交换机
虚拟交换机与物理交换机相似,虚拟交换机也能将网络组件连接在一起。虚拟交换机又称为虚拟网络连接,其名称为 VMnet0、VMnet1、VMnet2,以此类推。在Windows或Linux的宿主机上安装了VMware Workstation,默认会创建三个虚拟交换机(虚拟网络连接):

| 虚拟交换机名称(虚拟网络) | 网络类型 | 连接对象 |
|---|---|---|
| VMnet0 | 桥接模式 | 仅虚拟机 |
| VMnet1 | 仅主机模式 | 虚拟机和宿主机 |
| VMnet8 | NAT | 虚拟机和宿主机 |
在Windows宿主机的网络连接里面可以看到多出两个连接宿主机的虚拟交换机(虚拟网络连接): VMnet1 和 VMnet8。
Win11:设置->网络和Internet

Win10:控制面板->网络和Internet -> 网络连接

类型一、桥接模式
原理:桥接模式下,虚拟机通过使用宿主机的物理网卡连接到外部物理网络和Internet。

特点:
- 虚拟机需要有属于自己的外部物理网路标识(例如:IP地址)才能访问外部物理网络或internet
- 虚拟机和宿主机是平等的,相当于同一个物理网络中的两台计算机。
- 是限制最少的网络连接方式
类型二、NAT模式
原理:NAT模式下,在此模式下,虚拟机和宿主机会建立一个单独的专用网络,这个专用网络的IP地址由Workstation Pro的DHCP服务器提供。NAT 工作时会将虚拟机在专用网络中的 IP 地址转换为宿主机的 IP 地址。当虚拟机想要访问外部网络资源时,宿主机会充当路由功能,虚拟机请求访问外部网络资源就像请求访问宿主机上的资源一样。

特点:虚拟机使用宿主机的网路标识(例如:IP地址)访问外部物理网络或internet
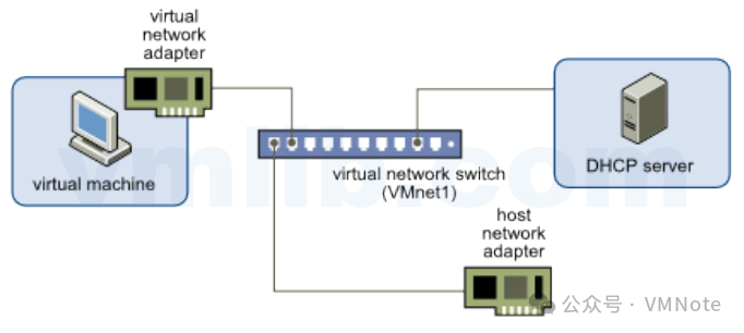
类型三、仅主机模式
原理:宿主机和虚拟机通信使用的是VMware的虚拟网卡VMnet1,但是这种连接没有NAT服务器为虚拟机提供路由功能,所以仅主机网络只能连接宿主机,不能连接局域网,也不能连接Internet网络。

特点:虚拟机无法访问外部物理网络和Internet,仅与宿主机通信
类型四、自定义网络
自定义网络:可以手动指定使用哪块虚拟网络。如果选择VMnet1,就相当于桥接网络;如果选择VMnet8,就相当于NAT网络。可以使用很多方法在虚拟网络中组合设备。该示例显示了通过多个防火墙实现的服务器连接。

类型五、LAN区段
LAN区段:类似于交换机中的VLAN(虚拟局域网),可以在多台虚拟机中划分不同的虚拟网络。LAN 区段适用于多层测试、网络性能分析以及注重虚拟机隔离的环境。
综上,不同的使用场景和推荐的虚拟机网络连接方式如下:
| 使用场景 | 推荐网络连接方式 |
|---|---|
| 让虚拟机畅通无阻的访问外部物理网络和internet | 桥接模式 |
| 让虚拟机通过宿主机访问外部物理网络和internet | NAT模式 |
| 让虚拟机仅能与宿主机通信 | 仅主机模式 |
希望这篇文章帮助你理清了 VMware Workstation 中桥接模式、NAT 模式、仅主机模式、自定义网络和 LAN 区段的差异与使用场景。如果在配置VMnet时遇到疑问,或想了解“桥接模式无法上网”、“NAT 模式 DHCP 设置”以及“仅主机模式虚拟机互通” 的解决方法,欢迎在评论区交流,或搜索本站更多关于 VMware 网络调试与排错、虚拟交换机原理的实战分享。我们也会持续更新“自定义网络配置”、“LAN 区段测试”等进阶教程,帮助你轻松掌握虚拟化网络。






